Each adventure consists of a set of files and directories. The "My Adventure" that we are about to create will start out as a clone of the "Sample Adventure" included with the DB2ACK.
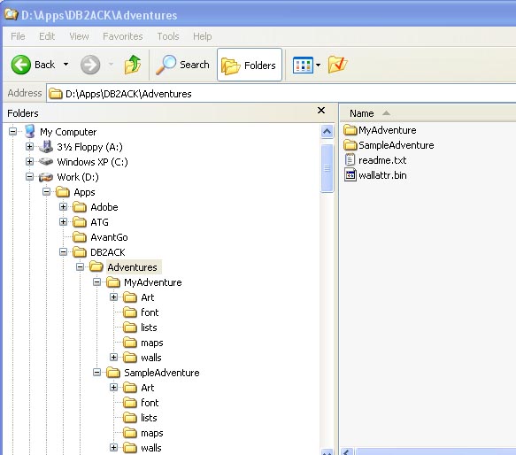
1) Copy the "SampleAdventure" directory to "MyAdventure."The first step will be to copy all the files and directories under DB2ACK/Adventures/SampleAdeventure to a new directory called DB2ACK/Adventures/MyAdventure as in Figure 1.

This is the adventure database for the old "Sample Adventure". We don't need it anymore because we will be creating a new one called "MyAdventure.pdb"
3) Edit configuration files.Edit each of the three configuration files for your new adventure using a text editor. The three configuration files are "pdbs4.cfg", "pdbs16.cfg", and "pdbs256.cfg" -- one for each of the three possible data sets that may be created for your new adventure: 4 gray, 16 gray, and 256 color. Because each optional version of your adventure will use a different set of graphics, each version requires its own configuration file to tell DB2ACK where to find the files required to build that version.
Using your text editor, in each of the cfg files named above, make the following edits:
Figure 2 shows how your pdbs256.cfg should look after your changes. The pdbs16.cfg and pdbs4.cfg should have similar changes. Be sure to save your changes each time before exiting your text editor window.

One of the files under your MyAdventure directory contains a big list of text strings that are used in the adventure. If you open the file DB2ACK/Adventures/MyAdventure/lists/text_game.txt in a text editor, you should see one of the first text strings in that list is "SAMPLE ADVENTURE". Change this to read "MY ADVENTURE". Note that by convention, we always use capital letters for text in the game because the Dragon Bane II font looks much better with all capital letters. Be careful not to change anything else in the file before saving your change.
